Разработка автоматизированной информационной системы работы отдела кадров












Федеральное Агентство по образованию Российской Федерации
Государственное образовательное учреждение высшего профессионального образования
По курсу: "Базы данных"
Тема: "Разработка автоматизированной информационной системы работы отдела кадров"
Содержание
Введение
1. Словесное описание предметной области
2. Формализованное описание предметной области
3. Построение информационной модели
4. Описание приложения
Заключение
Литература
Приложения
Введение
В настоящее время, в мире непрерывного потока информации, все большую актуальность приобретают процессы автоматизации работ рутинного характера и работ, трудно поддающихся формализации. В связи с этим ежегодно разрабатываются программы, призванные решить возникающие проблемы.
На реализацию одной из таких проблем и направлено разрабатываемое программное обеспечение. Данное программное обеспечение призвано максимально упростить и автоматизировать работу с большими объемами информации.
Создание информационной системы предполагает, что основные операции по накоплению, хранению и переработке информации возлагается на вычислительную технику, специалист же выполняет только определенную часть ручных операций и операций, требующих творческого подхода при подготовке управленческих решений. Вычислительная техника при этом работает в тесном взаимодействии с пользователем, который контролирует ее действия, меняя значения отдельных параметров в ходе решения задачи, а также вводит исходные данные для решения задач и функций управления.
Темой данного курсового проекта является информационная система отдела кадров предприятия.
Работа отдела кадров достаточно крупного предприятия связана с накоплением большого количества информации о личных данных сотрудников. Традиционно информация храниться на бумажных носителях. При этом трудно осуществить быстрый отбор нужных данных при приеме на работу, увольнении, составлении отчетов. Основанием разработки послужил ряд причин, возникающих в силу влияния человеческого фактора, которые отрицательно сказываются на качестве и интенсивности работы отдела кадров:
возможность случайной ошибки в ручном заполнении бланков;
невозможность быстро справиться с большим объемом информации;
сложность поиска необходимой информации;
Целью разработки является максимально возможное устранение случайных ошибок, перечисленных недостатков существующей системы работы отдела кадров, и привнесение в нее факторов, положительно влияющих на качество и сроки выполнения реализуемых в ней функций:
уменьшение времени выполнения каждой функции;
автоматическое создание документации и отчетов;
простой и быстрый поиск;
автоматическое проставление дат и табельных номеров;
Все вышеперечисленное свидетельствует об актуальности проблемы, вариант решения которой представлен в данном курсовом проекте.
1. Словесное описание предметной области
Основные функции по работе отдела кадров предприятия:
принятие на работу
расчет с работы
Для подробного описания можно разбить основные функции на ряд дополнительных. Так, например, принятие на работу подразумевает выполнение следующих действий:
1.1 Анализ данных
Анализ данных производится при принятии человека на работу. Для выполнения данной функции необходимы следующие документы: паспорт, трудовая книжка и документ об образовании. При условии, что человек прошел собеседование составляется приказ о принятии на работу. Приказ о принятии должен включать ФИО, должность (рабочее место), дату и, соответственно, номер приказа.
1.2 Составление трудового договора
Составление трудового договора производится по предусмотренной форме договора. Трудовой договор (контракт) заполняется при принятии сотрудника на работу. Содержит данные: фамилия, имя, отчество, табельный номер, должность (рабочее место), основание (номер и дата приказа о принятии на работу). После составления трудового договора в трудовую книжку заносится соответствующая отметка и формируется личное дело сотрудника.
1.3 Формирование личного дела
В личном деле хранятся паспортные данные и общие сведения о работнике. Кроме данных, необходимых для составления трудового договора (ФИО, рабочее место(должность), № приказа о принятии), содержит табельный номер сотрудника, личные и другие данные:
Личные данные:
- дата рождения, место рождения;
- адрес;
- паспорт: серия, номер;
- пенсионное свидетельство;
- медицинское страхование;
- ИНН;
- семейное положение;
- дети;
2. Образование;
3. Трудовая история (трудовая деятельность до работы на предприятии) с указанием следующих данных:
- предприятие;
- должность;
- стаж;
-статья увольнения;
4. Документы (опись документов, приобщенных к личному делу сотрудника), с указанием полей:
- тип документа (трудовая книжка, диплом и прочее);
- идентификационный номер (номер диплома, тр. книжки);
- дата приема (дата внесения в личное дело);
- дата выдачи (дата изъятия из личного дела);
1.4 Изменение штатного расписания
Штатное расписание работающих на предприятии (в формате должность-количество человек, работающих по этой должности), при приеме нового сотрудника должно быть соответствующим образом изменено.
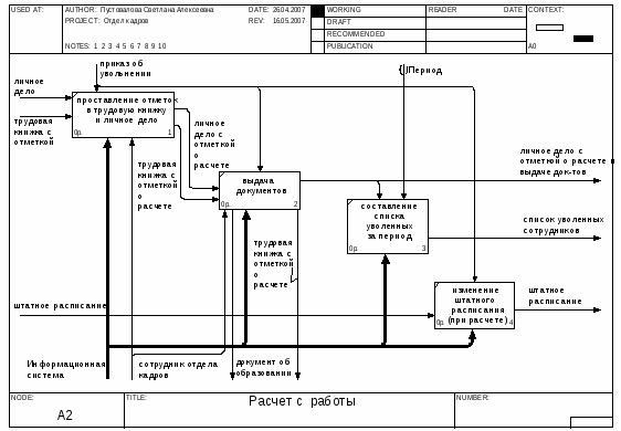
2.1 Проставление отметок в личное дело и трудовую книжку
При наличии приказа об увольнении в личное дело вносится соответствующая отметка с указанием статьи увольнения и даты расчета, а также номер приказа об увольнении. В трудовую книжку при этом также ставится отметка о расчете.
2.2 Выдача документов
После увольнения необходимо произвести выдачу документов. Выдача документов осуществляется в соответствии с описью. После выдачи документов необходимо внести в личное дело отметку о том, что документы выданы (путем изменения данных о документах и материалах, приобщенных к личному делу – проставление даты выдачи).
2.3 Составление списка уволенных сотрудников за период
Для выполнения функции необходимо указать расчетный период. Список уволенных за определенный период составляется на основе личного дела и содержит дату устройства на работу, дату расчета, стаж работы на предприятии и статью увольнения.
2.4 Изменение штатного расписания (при расчете)
При расчете, на основании приказа об увольнении, также производится изменение штатного расписания.
2. Формализованное описание предметной области
При подробном изучении данной предметной области можно прийти к выводу, что информационная система значительно упростит работу сотрудников отдела кадров. С созданием данной системы все функции (за исключением проставления отметки в трудовую книжку и выдачи документов) практически полностью автоматизируются, значительно упрощаются и уменьшается вероятность случайных ошибок, возникающих в силу влияния человеческого фактора. Например, при принятии на работу или при расчете необходимо произвести изменение штатного расписания, что может быть не выполнено из-за простой забывчивости сотрудника, а в данной информационной системе эта функция производится полностью автоматически, т.е. вероятность ошибки в данном случае исключена и в отчет по штату предприятия не попадет давно уволенный сотрудник. Необходимо также отметить, что отдел кадров подразумевает работу с большими объемами данных и данная система призвана не только исключить случайные ошибки, но и уменьшить временные затраты на обработку, поиск данных, выполнение функций, составление отчетности. Проведение итогово-отчетной работы полностью автоматизировано, например, для составления списка уволенных за определенный период сотрудников специалисту отдела кадров достаточно нажать одну кнопку и задать необходимый период (в то время как раньше сотруднику приходилось перебирать огромное количество личных дел, при этом проверяя дату увольнения вручную). Таким образом, вся работа сотрудника отдела кадров, с внедрением информационной системы, сводится к минимуму. Это особенно проявляется при сравнении схем AS IS и TO BE. что создание системы позволит упростить работу сотрудника отдела кадров, информационная система возьмет на себя значительную часть работы по составлению документации и личных дел сотрудников.
Схема AS IS
Схема TO BE
3. Построение информационной модели
Для проектирования информационной модели использовалось CASE-средство ERwin, в результате чего была получена модель сущность-связь. В ней определены все основные объекты (сущности) и связи, которые существуют между ними. Были выделены 5 сущностей: "Должность", "Сотрудник", "Приказ", "Трудовая история" и "Документ" (см. рисунок 1).
Рисунок 1 – Схема сущностей
Следующим этапом проектирования инфологической модели является детализация атрибутов сущностей. На этом этапе также проверяется соответствие полученной модели нормальным формам. Каждой сущности приписываются:
Первичный ключ;
Внешние ключи соответственно типам связей;
Атрибуты;
В приведенных ниже пунктах одинарной чертой обозначен первичный ключ – позволяет с помощью минимального набора атрибутов определить экземпляр сущности, а двойной чертой – внешний ключ. Каждой сущности приписываются атрибуты:
Сотрудник (Табельный номер, фамилия, имя, отчество, образование, адрес, дата рождения, место рождения, паспорт, ППС, медицинское страхование, ИНН, семейное положение, дети, номер должности);
Должность (Номер должности, название);
Приказ (Номер приказа, дата, тип, статья, табельный номер);
Трудовая история (Номер записи, должность, стаж, предприятие, статья увольнения, табельный номер);
Документ (Номер документа, тип, идентификационный номер, дата приема, дата выдачи, табельный номер ).
Таким образом, получаем инфологическую модель данных, представленную на рисунке 2.
Рисунок 2 – Инфологическая модель
Следующим этапом проектирования базы данных является даталогическое (логическое) проектирование базы данных.
Даталогическая модель строится на основании инфологической модели и выполняется на языке описания данных конкретной СУБД. Каждому полю таблицы назначается имя, тип и размер. Полученная даталогическая модель представлена на рисунке 3.
Рисунок 3 – Даталогическая модель
Для составления отчетов и запросов на основе представленной модели были созданы временные таблицы "Штатное расписание" и "Список уволенных за период" (см. рисунок 4).
Рисунок 4 – Временные таблицы
Таблица "Штатное расписание" составляется на основе ранее созданной таблиц "Должность" и "Сотрудник", в состав полей входят "должность" и "количество сотрудников". Количество сотрудников является вычисляемым полем.
Временная таблица "Список уволенных за определенный период" содержит данные:
- из таблицы "Сотрудник":
- фамилия
- имя
- отчество
- из таблицы "Приказ":
- дата устройства (поле "дата" если тип приказа – принятие на работу, т.е. =1)
- дата расчета (поле "дата" если тип приказа – расчет, т.е. =0)
- статья (поле "статья" если тип приказа – расчет, т.е. =0)
- стаж работы на предприятии (вычисляется на основе данных полей "дата устройства" и "дата расчета").
4. Описание приложения
Главная страница приложения появляется при запуске и должна объединять все важнейшие функции управления. Из нее же запускаются дочерние страницы.
Рисунок 1 – Главная страница
На рисунке 1 представлена главная страница приложения "Отдел кадров". Данная страница разбита на две функциональные области, левая область содержит ссылки на дополнительные страницы (область навигации), а правая является рабочей областью и содержит форму, заполняемую при приеме на работу. На основании введенных данных формируется трудовой договор. После приема нового сотрудника, необходимо внести дополнительные данные для формирования личного дела (опись приобщенных к делу документов и трудовая история сотрудника).
При переходе по ссылке "Добавить должность" в рабочей области открывается форма "Должность", предназначенная для редактирования списка должностей (добавление новой должности, удаление).
При переходе по ссылке "Составить список уволенных" в рабочей области открывается список всех уволенных сотрудников. На данной странице реализован фильтр, предназначенный для выборки сотрудников, уволенных за указанный период.
При переходе по ссылке "Составить штатное расписание" открывается штатное расписание сотрудников. Штатное расписание сотрудников представляет собой таблицу, содержащую должность и количество сотрудников, работающих по этой должности.
При переходе по ссылке "Список всех действующих сотрудников" открывается список действующих сотрудников. На данной странице реализованы функции увольнения и просмотра всех данных сотрудника.
Также в программе реализована функция поиска сотрудников по фамилии. Результатом выполнения функции является таблица, содержащая всех сотрудников, удовлетворяющих условию поиска.
Заключение
информационный автоматический документация интерфейс
Для выполнения данного курсового проекта было проведено детальное изучение предметной области.
В ходе проделанной работы были решены следующие задачи:
Изучена предметная область, итогом которой является словесное описание и формализованное описание предметной области в виде схем BPWIN (AS IS и TO BE);
Выполнено проектирование структуры базы данных в среде case-средства ERWIN в виде инфологической и даталогической моделей;
Создана база данных в СУБД mySQL 5.0;
Спроектировано и создано приложение "Отдел кадров" с использованием Web-технологий (php+mySQL+Apache).
Разработанный программный продукт имеет удобный интерфейс, интуитивно-понятные связи между диалогами ввода информации.
В итоге проделанной работы был создан готовый программный продукт и достигнуты основные цели разработки:
уменьшение времени выполнения каждой функции;
автоматическое создание документации и отчетов;
простой и быстрый поиск;
автоматическое проставление дат и табельных номеров.
Литература
1) Аарон И.Волш Основы программирования на Java для World Wide Web .- IDG Books Worldwide,Inc.,1996, Издательство "Диалектика",1996
2) http://www.mysql.com
3) http://www.cltforum.ru/
4) http://webims.virtualave.net/
5) http://www.php.net/download-docs.php
6) http://www.w3.org
7) www.spravkaweb.ru
8) http://www.php.net/docs.php
9) http://www.superbest.ru
ТЕХНИЧЕСКОЕ ЗАДАНИЕ
1. Введение, краткая характеристика области применения программы
Краткая характеристика области применения программного объекта:
Отдел кадров осуществляет все функции, связанные с устройством на работу и увольнением с работы.
Отдел кадров – это одна из тех областей, где приходится иметь дело с большим объемом информации. Применение информационных технологий позволяет автоматизировать работу с большими объемами информации, позволяет исключить случайные ошибки, связанные с неправильным заполнением документов, и уменьшить временные затраты на выполнение функций.
Наименование программы – "Информационная система работы отдела кадров предприятия".
Выполнение курсового проекта по курсу "Базы данных".
Информационная система призвана упростить работу отдела кадров, обеспечить простой доступ к информации, она разрабатывается в целях экономии времени и уменьшения трудоемкости при работе с данными. Также, разрабатываемый программный объект позволит исключить ряд бумажных работ и увеличит точность в выполнении функций.
4.Требования к программе или программному изделию
4.1. Требования к функциональным характеристикам
- ввод данных при поступлении человека на работу;
- составление договора на трудоустройство;
- фиксация факта расчета человека с работы (отметка в личном деле), личное дело при этом из базы не удаляется;
- составление списка уволенных за определенный заданный период;
- составление штатного расписания (в формате: должность – количество человек, работающих по этой должности)
Система должна обеспечивать продуманное проектирование пользовательского интерфейса.
4.3. Требование к составу и параметрам технических средств
Эксплуатационные требования программы к компьютеру:
процессор Pentium-166 и выше
объем оперативной памяти 32Mb и более
свободное пространство на жестком диске 32Mb и более
4.4. Требования к информационной и программной совместимости
Операционная система – не ниже Windows 95
4.5. Требования к программной документации
Пояснительная записка:
Титульный лист;
Лист задания;
Введение;
Словесное описание предметной области;
Схемы формализованного описания предметной области, выполненные в среде BPWIN;
Построение информационной модели;
Описание приложения;
Заключение;
Литература;
Приложения: техническое задание на разработку, результаты работы программы (формы документов).
5. Стадии и этапы разработки
- Подготовка технического задания
- Согласование технического задания с руководителем
- Сбор информации по теме
- Проектирование и создание базы данных
- Разработка интерфейса программы
- Создание приложения
- Отладка
- Демонстрация
6. Порядок контроля и приемки
Сдается пояснительная записка и осуществляется демонстрация работающего приложения, согласно п. 4.1.
Нравится материал? Поддержи автора!
Ещё документы из категории информатика:
Чтобы скачать документ, порекомендуйте, пожалуйста, его своим друзьям в любой соц. сети.
После чего кнопка «СКАЧАТЬ» станет доступной!
Кнопочки находятся чуть ниже. Спасибо!
Кнопки:
Скачать документ