Створення веб-сайту для електронного магазину

























НН Інститут Підприємництва та Перспективних Технологій
Кафедра ІСТ
Курсова робота з курсу
"Інтернет-технології"
Виконав:
ст. гр. – КН – 43
Дубик Богдан
Перевірив:
Гасько Р.
Львів 2011
Зміст
Вступ
Поставлене завдання
Створення шаблону
Створення флеш аплікацій
Створення бази даних та таблиць
Створення сайту
Створення адміністраторської частини сайту
Висновки
Список літератури
Вступ
Електронний магазин — сайт, з якого можна вибрати та замовити потрібний товар чи послугу.Для безпечного використання сайту передбачені надійні протоколи – https, та інші системи безпеки. Важливі елементи Інтернет – магазину – оновлення наявного асортименту (продукти/товари та їх кількість). У деяких випадках можна використовувати систему оплати через Інтернет (Інтернет гроші), у простішому випадку оплата відбувається звичайними грішми через банк на рахунок роздрукований з сайту. Оплата через Інтернет передбачає необхідність створення кількох облікових записів (принаймні двох), але у деяких випадках системи оплати можуть бути пов’язаними з магазином. Для того, щоб інтернет-магазин видавав інформацію залежно від запитів, надавав можливості пошуку тощо – на сервер встановлюється підтримка скриптів (наприклад PHP, Perl). У більш комплексному варіанті, програма Інтернет магазину – це система управління вмістом сайту, яка вже має підтримку скриптів тощо. Надає можливість в он-лайновому режимі (головним чином через Інтернет) і в межах наявного асортименту виконувати купівлю потрібних товарів. Інтернет-магазин (_Internet shop, _ Online shop) — місце в Інтернеті, де відбувається прямий продаж товарів споживачеві (юридичній або фізичній особі), враховуючи доставку. При цьому розміщення споживацької інформації, замовлення товару і оборудка відбуваються там же, всередині мережі (на сайті Інтернет – магазину)
Безліч магазинів сьогодні крім торгових точок мають свої он-лайн – представництва. Основний закон, який регулює відносини між покупцем і продавцем – ФЗ "Про захист прав споживачів" від 25.10.2007 р. Відповідно до закону "Про захист прав споживачів" окремою постановою введені "Правила продажу товарів дистанційним способом ", які більш детально регламентують вимоги до продавців, провідним продажу через Інтернет або по каталогах, і які покликані забезпечити безпеку придбання товару через Інтернет – магазин. Зокрема правилами регламентується повнота інформації, наданої про пропонований товар і про самого продавця, а також забезпечуються додаткові права покупця з повернення товару.
На мою думку, за такими проектами майбутнє, але є 1 великий "-", він в тому що взуття чи такого роду речі, люди ще навчилися правильно підбирати і купувати, дуже багато конфліктів за такі дрібниці, хоча в той самий час продаж техніки різко зростає.
Поставлене завдання
Створити веб - магазин по продажі товарів з Італії на локальному або ж віддаленому сервері,обробити тематичний дизайн сайту, та навігацію для користувача і адміністратора. Заповнити сайт товаром. Передбачено, що товар буде куплятися шляхом зв’язування клієнта з адміністратором або довіреною людиною за допомогою e-mail, isq, Skypeабо телефону, які будуть в розділі контактна інформація . Також створити розділ замовлень. Де користувач може залишити свій запит на товар, який по можливості буде додаватись на сайт.
Створити адміністративну частину сайту, в якій адміністратор або власник сайту зможе добавляти, редагувати, і видаляти категорії товарів, товари, банери, реклами , статті та ін.
Також за допомогою Mysql буде створена база даних , в якій будуть міститься інформація про категорії, товари, мета дані сторінок та ін.
Створення шаблону
Шаблон сайту створював за допомогою програми Artisteer 2.
Artisteer - комп'ютерна програма для створення шаблонів (тем) для CMS WordPress, Joomla!, DotNetNuke, для блогів Blogger, шаблонів для додатків ASP.NET, CodeCharge Studio, а також HTML сторінок.
Етапи створення шаблону (панель інструментів):
Створення флеш аплікацій
Логотип сайту
інтернет сайт сервер флеш аплікація
AC_FL_RunContent(
'codebase', 'http://download.macromedia.com/pub/shockwave/cabs/flash/swflash.cab#version=10,0,0,0',
'width', '1050',
'height', '250',
'src', 'logo',
'quality', 'high',
'pluginspage', 'http://www.adobe.com/go/getflashplayer',
'align', 'middle',
'play', 'true',
'loop', 'true',
'scale', 'showall',
'wmode', 'window',
'devicefont', 'false',
'id', 'logo',
'bgcolor', '#ffffff',
'name', 'logo',
'menu', 'true',
'allowFullScreen', 'false',
'allowScriptAccess','sameDomain',
'movie', 'logo',
'salign', ''
); //end AC code
Flash book:
function getURLParam(strParamName){
var strReturn = "";
var strHref = window.location.href;
if ( strHref.indexOf("?") > -1 ){
var strQueryString = strHref.substr(strHref.indexOf("?")).toLowerCase();
var aQueryString = strQueryString.split("&");
for ( var iParam = 0; iParam < aQueryString.length; iParam++ ){
if (
aQueryString[iParam].indexOf(strParamName.toLowerCase() + "=") > -1 ){
var aParam = aQueryString[iParam].split("=");
strReturn = aParam[1];
break;
} } } return unescape(strReturn); }
document.write(
'
' WIDTH="100%" HEIGHT="100%" id="flashMovie" align="middle">\n'+
' \n'+
' \n'+
'
' VALUE="movie.swf?pageNumber='+getURLParam('pageNumber')+'" />\n'+
' \n'+
' \n'+
' \n'+
'
' bgcolor=#ffffff WIDTH="100%" HEIGHT="825px '+
' quality="high"' +
' scale="noscale"' +
' name="flashMovie"' +
' allowFullScreen="true"' +
' TYPE="application/x-shockwave-flash"'+
' />\n'+
'\n');
Банер:
AC_FL_RunContent(
'codebase', 'http://download.macromedia.com/pub/shockwave/cabs/flash/swflash.cab#version=10,0,0,0',
'width', '200',
'height', '400',
'src', 'ban',
'quality', 'high',
'pluginspage', 'http://www.adobe.com/go/getflashplayer',
'align', 'middle',
'play', 'true',
'loop', 'true',
'scale', 'showall',
'wmode', 'window',
'devicefont', 'false',
'id', 'ban',
'bgcolor', '#ffffff',
'name', 'ban',
'menu', 'true',
'allowFullScreen', 'false',
'allowScriptAccess','sameDomain',
'movie', 'ban',
'salign', '' ); //end AC code
>
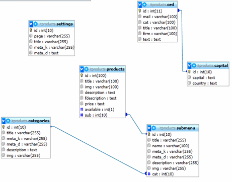
Створення бази даних та таблиць
База даних створена за допомогою phpmyadmin.
Створено такі таблиці, як categories (в якій містяться категорії товарів), submenu (в якій містяться види товарі), products (в якій містяться самі товари),settings (в якій містяться дані про сторінки), ord (де містяться замовлення надіслані користувачами), capital (таблиця створена для captchi - комп'ютерний тест, який використовується для того, щоб визначити, хто використовує систему — людина чи комп'ютер.)
Структура бази даних
Структура таблиць:
Створеня сайту
Сайт розбитий на блоки header, rightbar, leftbar, footer, які підключаються до сторінок сайту за допомогою phph команди include"";. Це полегшує їх редагування тому , що не потрібно редагувати кожну сторінку окремо, а робити це тільки раз
Header – шапка сайту з логотипом та горизонтальним меню.
Код:
AC_FL_RunContent(
'codebase', 'http://download.macromedia.com/pub/shockwave/cabs/flash/swflash.cab#version=10,0,0,0',
'width', '1050',
'height', '250',
'src', 'logo',
'quality', 'high',
'pluginspage', 'http://www.adobe.com/go/getflashplayer',
'align', 'middle',
'play', 'true',
'loop', 'true',
'scale', 'showall',
'wmode', 'window',
'devicefont', 'false',
'id', 'logo',
'bgcolor', '#ffffff',
'name', 'logo',
'menu', 'true',
'allowFullScreen', 'false',
'allowScriptAccess','sameDomain',
'movie', 'logo',
'salign', ''
); //end AC code
$result = mysql_query("SELECT * FROM submenu WHERE cat='1'") or die (mysql_error());
while ($myrow = mysql_fetch_array($result)) {
?>
$result1 = mysql_query("SELECT * FROM submenu WHERE cat='2'") or die (mysql_error());
while ($myrow1 = mysql_fetch_array($result1)) {
?>
Leftbar – ліва колонка сайту, в якій знаходиться вертикальне меню, та реклама (банери)
Навігація
$result = mysql_query("SELECT * FROM submenu WHERE cat='1'") or die (mysql_error());
while ($myrow = mysql_fetch_array($result)) {?>
$result1 = mysql_query("SELECT * FROM submenu WHERE cat='2'") or die (mysql_error());
while ($myrow1 = mysql_fetch_array($result1)) {?>
Банери:
AC_FL_RunContent(
'codebase', 'http://download.macromedia.com/pub/shockwave/cabs/flash/swflash.cab#version=10,0,0,0',
'width', '200',
'height', '400',
'src', 'ban',
'quality', 'high',
'pluginspage', 'http://www.adobe.com/go/getflashplayer',
'align', 'middle',
'play', 'true',
'loop', 'true',
'scale', 'showall',
'wmode', 'window',
'devicefont', 'false',
'id', 'ban',
'bgcolor', '#ffffff',
'name', 'ban',
'menu', 'true',
'allowFullScreen', 'false',
'allowScriptAccess','sameDomain',
'movie', 'ban',
'salign', ''
); //end AC code
Rightbar – права колонка сайту, в якій знаходиться контактна інформація, та інформер, який показує нову продукцію сайту.
Контактна інформація

It products.
Львів
Email: [email protected]
Телефон: (123) 456-7890
Fax: (123) 456-7890
Новинки:
while ($myrow = mysql_fetch_array($result)){ ?>
Footer – Нижня частина сайту, на якій розміщена інформація про розробника сайту, та дату створення сайту і права сайту.
Copyright bu Bogdan Dubyk 2011. Всі права захищені.
Сайт складається з таких сторінок: index.php, tovary.php, catalog.php, details.php.
index.php , order.php– головна сторінка сайту.
Index.php – головна сторінка , на якій розміщені категорії товарів.
PHP – код, головної сторінки, а саме виводу категорій:
if (mysql_num_rows($result)!= 0){
?>
}else {echo "Немає записів в БД";} ?>
if (mysql_num_rows($result)!= 0){
?>
}else {echo "Немає записів в БД";} ?>
Catalog.php – сторінка на якій розміщені всі види товарів
PHP – код виводу всіх видів товарів:
if (mysql_num_rows($result)!= 0){ ?>
$res = mysql_query("SELECT count(*) FROM submenu WHERE cat='$myrow[id]'") or die (mysql_error());
$row = mysql_fetch_row($res);
$total_rows=$row[0];
$num_rows=ceil($total_rows/$lim);
for ($i=1; $i<=$num_rows;$i++) {?>
$result1 = mysql_query("SELECT * FROM submenu WHERE cat='$myrow[id]' LIMIT $start,3") or die (mysql_error());
while ($myrow1 = mysql_fetch_array($result1)) { ?>
else {echo "Немає записів в БД";} ?>
Tovary.php – сторінка на якій за допомогою методу передачі даних між сервером і клієнтом GET виводяться товари вибраного виду.
PHP – код виводу товарів:
$result= mysql_query("SELECT title FROM submenu WHERE id='$sub'") or die (mysql_error());
$myrow = mysql_fetch_array($result); ?>
![]()
$result1 = mysql_query("SELECT * FROM products WHERE sub='$sub'") or die (mysql_error());
while ($myrow1 = mysql_fetch_array($result1) )
{?>
Ціна:
...
Наявність:
";} else {echo "Наявність:
";}
Details.php – сторінка з детальним описом товару
$result= mysql_query("SELECT * FROM products WHERE id='$id'") or die (mysql_error());
$myrow = mysql_fetch_array($result); ?>
![]()
Ціна:
Наявність:
";} else {echo "Наявність:
";}?>
Створення адміністраторської частини сайту
Адміністраторська частина сайту, це частина яка закрита від очей користувачів сайтом , а доступна тільки для адміністраторів і власників сайту. В ній виможете маніпулювати сайтом, а саме добавляти, видаляти редагувати статті, сторінки, товари і тд.
Вигляд головної сторінки адміністраторської частини сайту
include "blocks/db.php";
?>
Панель Адміністратора
$result1 = mysql_query("SELECT * FROM categories") or die(mysql_error());while ($myrow1 = mysql_fetch_array($result1 )) { ?>
Сторінка додавання категорій категорій
tinyMCE.init({
// General options
mode : "textareas",
theme : "advanced",
plugins : "safari,pagebreak,style,layer,table,save,advhr,advimage,advlink,emotions,iespell,insertdatetime,preview,media,searchreplace,print,contextmenu,paste,directionality,fullscreen,noneditable,visualchars,nonbreaking,xhtmlxtras,template,inlinepopups",
// Theme options
theme_advanced_buttons1 : "bold,italic,underline,justifyleft,justifycenter,justifyright,justifyfull,formatselect,fontselect,fontsizeselect",
theme_advanced_buttons2 : "cut,copy,paste,pastetext,pasteword,bullist,numlist,undo,redo,|,link,unlink,anchor,image,code,forecolor,backcolor",
theme_advanced_buttons3 : "tablecontrols,|,hr,removeformat,visualaid,|,sub,sup,|,media,fullscreen",
theme_advanced_buttons4 : "insertlayer,moveforward,movebackward,absolute,|,styleprops,|,cite,abbr,acronym,del,ins,attribs,|,visualchars,nonbreaking,template,pagebreak",
theme_advanced_toolbar_location : "top",
theme_advanced_toolbar_align : "left",
theme_advanced_statusbar_location : "bottom",
theme_advanced_resizing : true,
// Example word content CSS (should be your site CSS) this one removes paragraph ;line-height: 150%"> content_css : "css/word.css",
// Drop lists for link/image/media/template dialogs
template_external_list_url : "lists/template_list.js",
external_link_list_url : "lists/link_list.js",
external_image_list_url : "lists/image_list.js",
media_external_list_url : "lists/media_list.js",
// Replace values for the template plugin
template_replace_values : {
username : "Some User",
staffid : "991234"}});
$result1 = mysql_query("SELECT * FROM categories") or die(mysql_error());while ($myrow1 = mysql_fetch_array($result1 )) { ?>
if (isset ($_GET['add'])) {$add = $_GET['add'];}
if ($add == 1) {
if (isset($_POST['j'])){ $r =0;
if (isset ($_POST['title'])){$title = $_POST['title'];}
if (isset ($_POST['description'])){$description = $_POST['description'];}
if (isset ($_POST['img'])){$img = $_POST['img'];}
if (empty($title)) {echo "Ви не ввели заголовок.
"; $r=1; unset($title);}
if (empty($description)) {echo "Ви не ввели описю
"; $r=1; unset($description);}
if (empty($img)) {echo "Ви не вибрали картинку.
"; $r=1; unset($img);}
if ($r == 1) {die("Помилка!! Назад На головну " );} else {echo "Дані успішно додані. Назад На головну"; mysql_query ("INSERT INTO categories(title,description ,img)VALUES ('$title','$description','$img')"); }} else { echo "
Додати категорію:
На головну ";} }?>
if (isset ($_GET['add'])) {$add = $_GET['add'];}
if ($add == 2) {
if (isset($_POST['j'])){ $r =0;
if (isset ($_POST['title'])){$title = $_POST['title'];}
if (isset ($_POST['name'])){$name = $_POST['name'];}
if (isset ($_POST['img'])){$img = $_POST['img'];}
if (empty($title)) {echo "Ви не ввели назву.
"; $r=1; unset($title);}
if (empty($name)) {echo "Ви не ввели унікальну назву
"; $r=1; unset($name);}
if (empty($img)) {echo "Ви не вибрали картинку.
"; $r=1; unset($img);}
if ($r == 1) {die("Помилка!! Назад На головну " );} else {echo "Дані успішно додані. Назад На головну"; mysql_query ("INSERT INTO submenu(title,name,img)VALUES ('$title','$name','$img')"); }} else { echo "
Додати вид:
На головну ";} }?>
if (isset ($_GET['add'])) {$add = $_GET['add'];}
if ($add == 3) {
if (isset($_POST['j'])){ $r =0;
if (isset ($_POST['title'])){$title = $_POST['title'];}
if (isset ($_POST['description'])){$description = $_POST['description'];}
if (isset ($_POST['fdescription'])){$description = $_POST['fdescription'];}
if (isset ($_POST['img'])){$img = $_POST['img'];}
if (isset ($_POST['price'])){$price = $_POST['price'];}
if (empty($title)) {echo "Ви не ввели назву.
"; $r=1; unset($title);}
if (empty($description)) {echo "Ви не ввели опис
"; $r=1; unset($description);}
if (empty($fdescription)) {echo "Ви не ввели повний опис
"; $r=1; unset($fdescription);}
if (empty($img)) {echo "Ви не вибрали картинку.
"; $r=1; unset($img);}
if (empty($price)) {echo "Ви не вибрали ціну.
"; $r=1; unset($price);}
if ($r == 1) {die("Помилка!! Назад На головну " );} else {echo "Дані успішно додані. Назад На головну"; mysql_query ("INSERT INTO products(title,description,fdescription,,img, price)VALUES ('$title','$description','$fdescription','$img','$price')"); }} else { echo "
Додати товар:
На головну ";} }
?>
Висновок
Мета курсової роботи ствроення повноцінного веб-сайту в мому випадку інтернет магазину, а саме клієнтської та адміністративної частини за допомогою PHP та MySQL і Flash вставками. На далі для покращення веб сайту можна добавити можливість регістрації користувачів, створити модуль коментарів, створити кошик куди добавляється і оформлюється замовлення, Оптимізувати адміністративну частину, а саме покращити захист сайту за допомогою хеш-шифрування даних. Та покращити візуальне оформлення.
Список літератури
1.Д. Котеров, А.Костеров PHP 5 в оргиніналі.
2.www.php.su
3.google.com.ua
Нравится материал? Поддержи автора!
Ещё документы из категории информатика:
Чтобы скачать документ, порекомендуйте, пожалуйста, его своим друзьям в любой соц. сети.
После чего кнопка «СКАЧАТЬ» станет доступной!
Кнопочки находятся чуть ниже. Спасибо!
Кнопки:
Скачать документ
- Редагувати
- Видалити
- Додати категорію